找回密码
 立即注册
楼主: wlb2026

布丁橘长-STC32屠龙刀学习心得

[复制链接]
  • 打卡等级:初来乍到
  • 打卡总天数:6
  • 最近打卡:2026-01-15 08:00:16
已绑定手机

1

主题

19

回帖

53

积分

注册会员

积分
53
发表于 2026-1-12 20:11:33 | 显示全部楼层
第9集

这一集内含10个LED花式流水灯效果,里面有+,-,*的逻辑计算,学的还是有点吃力了,现在也还没有完全能背出来,大砖块小哥哥的程序,计算还是有点复杂了,估计需要好还得花点时间再去复习才能掌握。


截图202601122010593060.jpg



花了一天的时间,终于编译成功了。

回复

使用道具 举报 送花

  • 打卡等级:初来乍到
  • 打卡总天数:6
  • 最近打卡:2026-01-15 08:00:16
已绑定手机

1

主题

19

回帖

53

积分

注册会员

积分
53
发表于 2026-1-13 08:15:24 | 显示全部楼层
第10集

  这一集讲的是上拉与下拉的电阻配置,来直接点亮LED,需要先设置EAXFR寄存器后才能修改。

截图202601130824536746.jpg



截图202601130814353402.jpg
回复

使用道具 举报 送花

  • 打卡等级:初来乍到
  • 打卡总天数:6
  • 最近打卡:2026-01-15 08:00:16
已绑定手机

1

主题

19

回帖

53

积分

注册会员

积分
53
发表于 2026-1-13 08:48:37 | 显示全部楼层
第十一集

  这一章讲的是特殊功能寄存器,SFR,XFR

截图202601130849168405.jpg


截图202601130847442516.jpg
截图202601130828225155.jpg
回复

使用道具 举报 送花

  • 打卡等级:初来乍到
  • 打卡总天数:6
  • 最近打卡:2026-01-15 08:00:16
已绑定手机

1

主题

19

回帖

53

积分

注册会员

积分
53
发表于 2026-1-13 11:55:20 | 显示全部楼层
第十二集

  这一集讲的是数码管的接线工作原理,共阳极数码管断码:0xc0,0xf9,0xa4,0xb0,0x99,0x92,0x82,0xf8,0x80,0x90,数字0-9

截图202601131154457819.jpg


一位数码管循环显示0-9,编译成功
回复

使用道具 举报 送花

  • 打卡等级:初来乍到
  • 打卡总天数:6
  • 最近打卡:2026-01-15 08:00:16
已绑定手机

1

主题

19

回帖

53

积分

注册会员

积分
53
发表于 2026-1-13 15:50:43 | 显示全部楼层
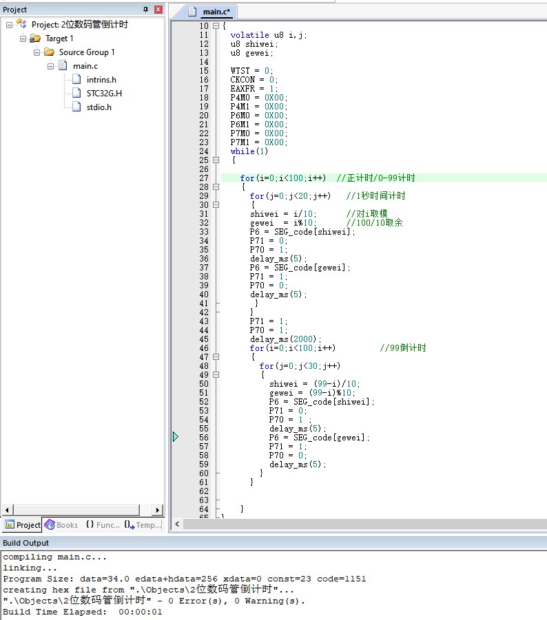
第十三集

这一章实现了2为数码管,动态正计时与倒计时,采用双for循坏,延时5MS实现

截图202601131550155149.jpg


编译成功
回复

使用道具 举报 送花

  • 打卡等级:初来乍到
  • 打卡总天数:6
  • 最近打卡:2026-01-15 08:00:16
已绑定手机

1

主题

19

回帖

53

积分

注册会员

积分
53
发表于 2026-1-13 20:05:50 | 显示全部楼层
第十四集

这一章用段码和位码实现了8位数码管动态显示20260113的日期

截图202601132002483891.jpg

在调试过程中,第二个for循环下面少了一个分号,造成了延时异常,跳的非常快,花了些时间才排查出来.
回复

使用道具 举报 送花

  • 打卡等级:初来乍到
  • 打卡总天数:6
  • 最近打卡:2026-01-15 08:00:16
已绑定手机

1

主题

19

回帖

53

积分

注册会员

积分
53
发表于 2026-1-14 10:52:04 | 显示全部楼层
第15集

这一章讲的是74HC595移位寄存器的使用,通过第11引脚SCK(数据输入时钟),每一个上升沿,第14脚SER输入往高位移动1位,8个输入时钟就完整了一个字节8位的数据,然后通过输出存储锁存器第12引脚的上升沿来,让输入存储器的数据,移动到输出数据存储器中,这时候并行Q0-Q7输出.

以下为单个数码管0-9显示代码
截图202601141052005721.jpg
回复

使用道具 举报 送花

  • 打卡等级:初来乍到
  • 打卡总天数:6
  • 最近打卡:2026-01-15 08:00:16
已绑定手机

1

主题

19

回帖

53

积分

注册会员

积分
53
发表于 2026-1-14 18:06:11 | 显示全部楼层
第16集

这一章学了一个强制类型转换,当无符号字符型变成了带小数点的浮点型数据,需要强制类型转换以消除警告。

以下为通过1个74HC595来驱动8位数码管显示:20230119数字

截图202601141805285117.jpg


照着例程抄的,编译成功了,等后面有板子了在测试一下。
回复

使用道具 举报 送花

  • 打卡等级:初来乍到
  • 打卡总天数:6
  • 最近打卡:2026-01-15 08:00:16
已绑定手机

1

主题

19

回帖

53

积分

注册会员

积分
53
发表于 2026-1-14 19:02:00 | 显示全部楼层
第17章

这一章使用2个74HC595,以数组位码与段码的方式,让8为数码管显示20230120数字

截图202601141859403332.jpg


利用595写入函数,分别写入位码和段码,然后拉高后输出到存储器显示。
回复

使用道具 举报 送花

  • 打卡等级:初来乍到
  • 打卡总天数:6
  • 最近打卡:2026-01-15 08:00:16
已绑定手机

1

主题

19

回帖

53

积分

注册会员

积分
53
发表于 2026-1-14 19:11:43 | 显示全部楼层
第18集

这一集讲的是独立按键,原来按键是需要消抖的,并不是想象中的,高低电平瞬间切换,利用软件延时10MS后二次判断,防止了误判
回复

使用道具 举报 送花

您需要登录后才可以回帖 登录 | 立即注册

本版积分规则

QQ|手机版|深圳国芯人工智能有限公司 ( 粤ICP备2022108929号-2 )

GMT+8, 2026-5-30 06:56 , Processed in 0.113553 second(s), 80 queries .

Powered by Discuz! X3.5

© 2001-2026 Discuz! Team.

快速回复 返回顶部 返回列表