找回密码
 立即注册
楼主: rdfrlsfd

初始Ai8051U单片机,学习之旅开始

[复制链接]
  • 打卡等级:偶尔看看III
  • 打卡总天数:39
  • 最近打卡:2026-03-03 12:04:48
已绑定手机

1

主题

10

回帖

153

积分

注册会员

积分
153
发表于 2025-11-23 09:49:03 | 显示全部楼层
rdfr*** 发表于 2025-11-20 21:50
详细查找了问题,是按键操作的顺序不对
先按P3.2按键,不松开,再按电源键松开,就可以识别到(HID1)USB- ...

我的板子死活识别不了,,,,不知道是不是芯片的问题
回复

使用道具 举报 送花

  • 打卡等级:常住居民III
  • 打卡总天数:141
  • 最近打卡:2026-05-29 08:19:44
已绑定手机

1

主题

56

回帖

185

积分

注册会员

积分
185
发表于 2025-11-23 21:52:21 | 显示全部楼层
bob*** 发表于 2025-11-23 09:49
我的板子死活识别不了,,,,不知道是不是芯片的问题

USB确定下是否完好  按键顺序一定要正确  不正确就是不可以下载
回复

使用道具 举报 送花

  • 打卡等级:常住居民III
  • 打卡总天数:141
  • 最近打卡:2026-05-29 08:19:44
已绑定手机

1

主题

56

回帖

185

积分

注册会员

积分
185
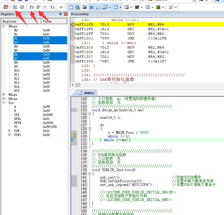
发表于 2025-11-27 21:49:59 | 显示全部楼层
今天调试了仿真,进入延时函数后,跳不出来了,怎么按也不起作用,

电机这几个按钮都是同样的操作,有点不解;而且使用仿真有点卡顿
截图202511272149164619.jpg
回复

使用道具 举报 送花

您需要登录后才可以回帖 登录 | 立即注册

本版积分规则

QQ|手机版|深圳国芯人工智能有限公司 ( 粤ICP备2022108929号-2 )

GMT+8, 2026-5-30 05:42 , Processed in 0.101014 second(s), 51 queries .

Powered by Discuz! X3.5

© 2001-2026 Discuz! Team.

快速回复 返回顶部 返回列表