| 
 788| 2
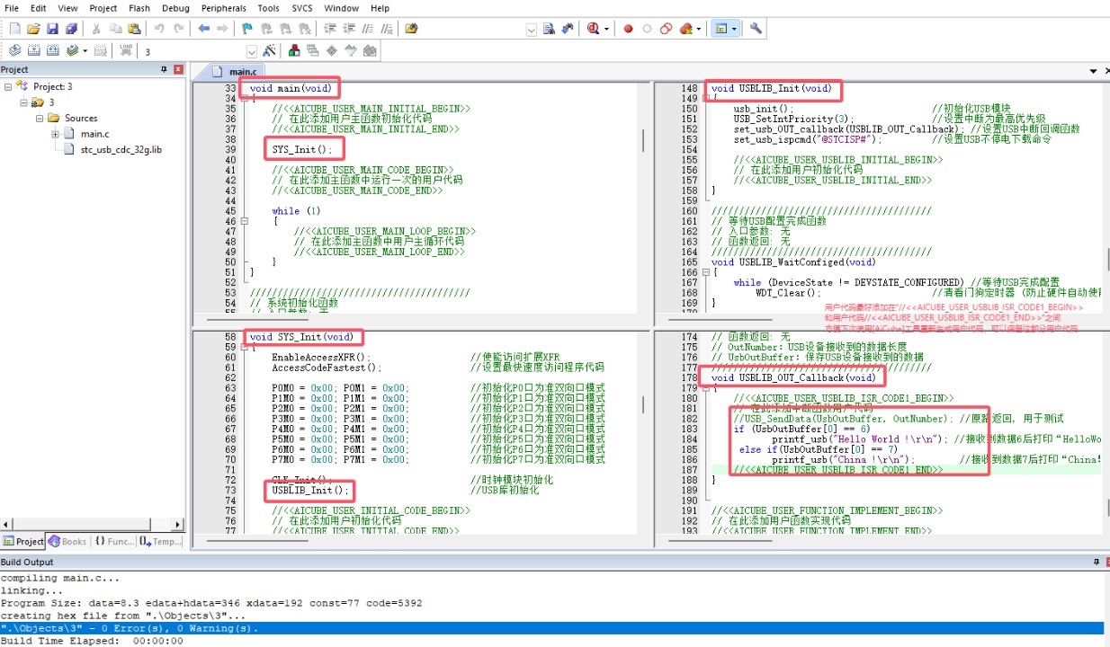
 | printf_usb("Hello World !\r\n"), 第一个C语言程序, USB通信,使用AiCube智能配置开 | 
| 
 | ||
| 
 | ||
 |手机版|深圳国芯人工智能有限公司
( 粤ICP备2022108929号-2 )
|手机版|深圳国芯人工智能有限公司
( 粤ICP备2022108929号-2 )
GMT+8, 2025-11-1 07:46 , Processed in 0.125584 second(s), 56 queries .
Powered by Discuz! X3.5
© 2001-2025 Discuz! Team.