找回密码
 立即注册
楼主: 神农鼎

程序自动生成器,AiCube-ISP V6.96E, STC89/15/STC8H/STC32/8051U

 火... [复制链接]
  • 打卡等级:常住居民II
  • 打卡总天数:87
  • 最近打卡:2025-10-28 08:31:48

25

主题

472

回帖

2988

积分

超级版主

积分
2988
发表于 2025-3-28 14:58:21 | 显示全部楼层
用AiCube点亮实验箱LED
一、首先在Keil仿真设置里添加头文件到Keil中

截图202503281517489804.jpg
截图202503281518155955.jpg
二、选中时钟,生成项目:
截图202503281521227745.jpg
截图202503281521556691.jpg
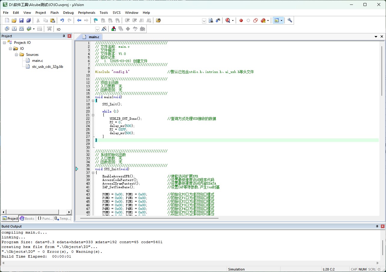
三.添加需要实现的程序:
截图202503281519402889.jpg
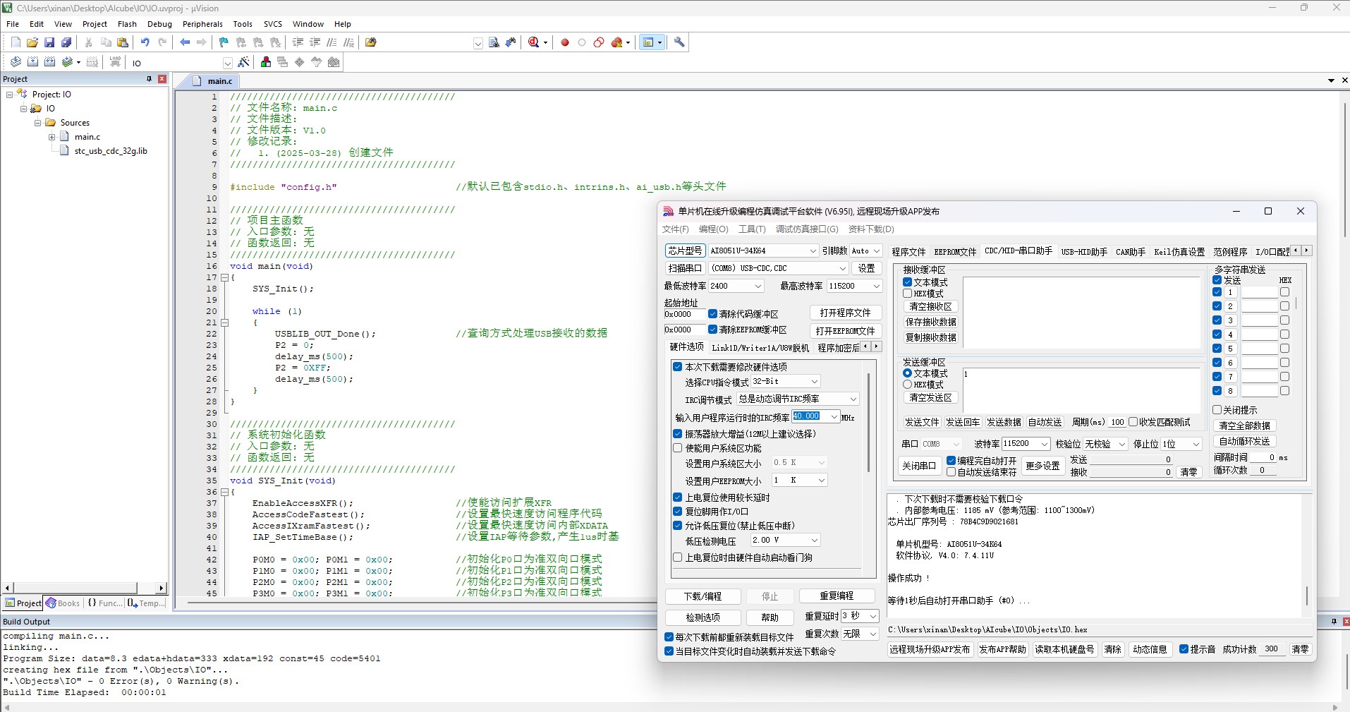
四.烧录生成HEX程序:
截图202503281520223430.jpg
五.点亮实验箱LED:
截图202503281458039924.jpg


电话:0513-55012946 QQ:2195591714  微信:  19952583740
回复

使用道具 举报 送花

  • 打卡等级:以坛为家I
  • 打卡总天数:207
  • 最近打卡:2025-11-05 08:59:09
已绑定手机

97

主题

1001

回帖

2806

积分

超级版主

积分
2806
QQ
发表于 2025-3-28 15:00:04 | 显示全部楼层
用AiCube点亮擎天柱P2端口,并使其闪烁


一、首先在Keil仿真设置里添加头文件到Keil中
截图202503281450441855.jpg

二、选中P2口
截图202503281452214390.jpg


三、点击创建项目
截图202503281455078296.jpg

四、添加程序,点击编译,可看到0错误0警告
截图202503281455425244.jpg
截图202503281456465914.jpg

五、连接擎天柱和电脑,打开IO.hex文件
截图202503281457576283.jpg 截图202503281458123593.jpg

六、现象






热线19952583534
www.STCAI.com
回复

使用道具 举报 送花

  • 打卡等级:常住居民III
  • 打卡总天数:111
  • 最近打卡:2025-10-23 13:25:53

23

主题

221

回帖

2133

积分

版主

STC

积分
2133
发表于 2025-3-28 15:00:17 | 显示全部楼层
用AiCube工具 V1.00C ,点亮擎天柱P2端口
打卡
截图202503281456565968.jpg
截图202503281457203980.jpg
截图202503281500119645.jpg
电话:0513-55012982、18106296593 (微信同)
QQ : 1347154513
回复

使用道具 举报 送花

  • 打卡等级:以坛为家III
  • 打卡总天数:706
  • 最近打卡:2025-11-07 07:59:46
已绑定手机

54

主题

1929

回帖

4188

积分

论坛元老

积分
4188
发表于 2025-3-28 15:00:33 | 显示全部楼层
四*** 发表于 2025-3-28 10:16
建议:寄存器头文件中不要包含其他头文件,这类头文件可以在生成工程时,包含在config中(目前config和 ...

这个确实,我更新头文件后,以前的工程在编译时就有报错的
回复

使用道具 举报 送花

  • 打卡等级:以坛为家II
  • 打卡总天数:502
  • 最近打卡:2025-11-07 08:42:25
已绑定手机

16

主题

241

回帖

3381

积分

超级版主

积分
3381
发表于 2025-3-28 15:02:28 | 显示全部楼层
截图202503281456485506.jpg


截图202503281457283578.jpg
截图202503281458017646.jpg
截图202503281458306840.jpg

截图202503281458553082.jpg
截图202503281459201755.jpg

截图202503281459442965.jpg
IO口测试


P2口亮灭.mp4

795.72 KB, 下载次数: 40

www.STCAI.com
回复

使用道具 举报 送花

  • 打卡等级:常住居民III
  • 打卡总天数:101
  • 最近打卡:2025-11-06 14:14:51

30

主题

1184

回帖

4534

积分

超级版主

积分
4534
发表于 2025-3-28 15:02:34 | 显示全部楼层
erci*** 发表于 2025-3-28 14:37
试了下确实需要先enable再触发。
又看了下手册例程也是同时设置使能和触发。
这个先后顺序建议在手册或者 ...

LCM模块本身同一时间只能做发送或者收取动作,数据总线只有一条
回复

使用道具 举报 送花

  • 打卡等级:偶尔看看III
  • 打卡总天数:40
  • 最近打卡:2025-10-11 16:47:28
已绑定手机

11

主题

79

回帖

819

积分

版主

积分
819
发表于 2025-3-28 15:07:35 | 显示全部楼层

AiCube工具 V1.00C ,点亮擎天柱P2端口

微信图片_20250328150408.png
微信图片_20250328150421.png
微信图片_20250328150428.png

40c7a17c4aef2cfe14151344df701226.mp4

459.44 KB, 下载次数: 45

回复

使用道具 举报 送花

  • 打卡等级:偶尔看看II
  • 打卡总天数:27
  • 最近打卡:2025-10-24 08:53:33
已绑定手机

9

主题

29

回帖

1060

积分

版主

积分
1060
发表于 2025-3-28 15:07:36 | 显示全部楼层
AiCube工具 V1.00C测试:

成功点亮擎天柱P20端口

截图202503281505063041.jpg 截图202503281505377058.jpg
截图202503281505577466.jpg

点亮擎天柱P20端口.mp4

459.69 KB, 下载次数: 33

回复

使用道具 举报 送花

  • 打卡等级:常住居民I
  • 打卡总天数:63
  • 最近打卡:2025-11-03 10:32:54

9

主题

40

回帖

927

积分

版主

积分
927
发表于 2025-3-28 15:12:53 | 显示全部楼层
AiCube工具 V1.00C测试:成功点亮擎天柱P20端口
IO.jpg IO2.jpg


回复

使用道具 举报 送花

  • 打卡等级:以坛为家I
  • 打卡总天数:276
  • 最近打卡:2025-11-07 06:45:44
已绑定手机

1

主题

32

回帖

803

积分

高级会员

积分
803
发表于 2025-3-28 15:18:27 | 显示全部楼层
AiCube工具 V1.00C测试:打开6定时器,T0->2000ms,T1->1000ms,T2->500ms,T3->250ms,T4->125ms,T11->62ms。6个定时器中断让P20-P25端口翻转,让LED闪烁。
测试正常。
截图202503281518189135.jpg
回复

使用道具 举报 送花

您需要登录后才可以回帖 登录 | 立即注册

本版积分规则

QQ|手机版|深圳国芯人工智能有限公司 ( 粤ICP备2022108929号-2 )

GMT+8, 2025-11-7 18:48 , Processed in 0.903330 second(s), 103 queries .

Powered by Discuz! X3.5

© 2001-2025 Discuz! Team.

快速回复 返回顶部 返回列表