找回密码
 立即注册
查看: 12850|回复: 562

跟着何宾老师学习STC32位8051单片机原理及应用-STC32G12K128

[复制链接]
  • 打卡等级:常住居民III
  • 打卡总天数:182
  • 最近打卡:2026-05-29 21:11:04
已绑定手机

25

主题

2627

回帖

3300

积分

论坛元老

积分
3300
发表于 2025-11-9 18:52:17 | 显示全部楼层 |阅读模式
STC32位8051单片机原理及应用-STC32G12K128
主讲人:北京化工大学何宾教授

我发现直接啃USB-CDC难度太大,先跟何老师学习基本原理吧

先把网址放在这里:

https://www.stcaimcu.com/x7ree_v ... rchkey_7ree=&page=3

发现何老师的论坛帖子:

https://www.stcaimcu.com/forum.p ... e=1&extra=#pid22784

https://www.stcaimcu.com/plugin. ... &q=%E4%BD%95%E5%AE%BE&s=relevance&syn=yes&mod=forum&searchsubmit=yes

下面这个帖子,写的很详细:好学生,好榜样:

https://www.stcaimcu.com/forum.p ... e=1&extra=#pid25101

CAN总线:
车规32位8051, CAN大学视频教学课程:【CAN 总线原理及实战,8课时】
https://www.stcaimcu.com/forum.php?mod=viewthread&tid=18594&highlight=%E8%BD%A6%E8%A7%8432%E4%BD%8D8051%2C%20CAN%E5%A4%A7%E5%AD%A6%E8%A7%86%E9%A2%91%E6%95%99%E5%AD%A6%E8%AF%BE%E7%A8%8B%EF%BC%9A%E3%80%90CAN%20%E6%80%BB%E7%BA%BF%E5%8E%9F%E7%90%86%E5%8F%8A%E5%AE%9E%E6%88%98%EF%BC%8C8%E8%AF%BE%E6%97%B6%E3%80%91&page=1&extra=#pid176382

车规32位8051,CAN大学视频教学课程:【CAN总线原理及实战,8课时】-CAN/Lin/最便宜的车规MCU,AEC-Q100 Grade1(-4芯人工智能技术交流网站-AI32位8051交流社区

https://www.stcaimcu.com/forum.p ... =2&extra=#pid187785

https://www.stcaimcu.com/thread-5701-1-1.html











截图202511101300445007.jpg
回复

使用道具 举报 送花

  • 打卡等级:以坛为家II
  • 打卡总天数:418
  • 最近打卡:2026-05-29 11:30:12

851

主题

1万

回帖

2万

积分

管理员

积分
23300
发表于 2025-11-9 18:54:38 | 显示全部楼层
要 做到 USB不停电下载
要 尝试 图形化配置外设
推荐优先看printf_usb("Hello World !\r\n")及usb不停电下载, 演示视频链接
www.STCAI.com
下载 最新的 AiCube-ISP-V6.96F 或以上版本软件 !
下载 最新的 USB库函数,永远用最新的 USB库函数 !
下载 最新的 用户手册 !

下载 最新的 上机实践指导书 !


上面是 小李 演示:STC32G12K128, printf_usb("Hello World !\r\n")及usb不停电下载@AiCube之图形化程序自动生成
回复

使用道具 举报 送花

  • 打卡等级:常住居民III
  • 打卡总天数:182
  • 最近打卡:2026-05-29 21:11:04
已绑定手机

25

主题

2627

回帖

3300

积分

论坛元老

积分
3300
发表于 2025-11-9 18:55:38 | 显示全部楼层
第一个问题:

何老师用Debug 演示单步执行。

我也试过,不过,我遇到的是按单步,结果一下就执行了2行:


哪位大侠能指导一下,我是哪里设置错了吗?
截图202511091854492215.jpg
回复

使用道具 举报 送花

  • 打卡等级:以坛为家II
  • 打卡总天数:418
  • 最近打卡:2026-05-29 11:30:12

851

主题

1万

回帖

2万

积分

管理员

积分
23300
发表于 2025-11-9 18:55:48 | 显示全部楼层
回复

使用道具 举报 送花

  • 打卡等级:以坛为家II
  • 打卡总天数:418
  • 最近打卡:2026-05-29 11:30:12

851

主题

1万

回帖

2万

积分

管理员

积分
23300
发表于 2025-11-9 18:56:22 | 显示全部楼层
看 实验指导书
回复

使用道具 举报 送花

  • 打卡等级:常住居民III
  • 打卡总天数:182
  • 最近打卡:2026-05-29 21:11:04
已绑定手机

25

主题

2627

回帖

3300

积分

论坛元老

积分
3300
发表于 2025-11-9 18:58:44 | 显示全部楼层
神*** 发表于 2025-11-9 18:55
深圳国芯人工智能有限公司-产品_STC32系列

谢谢老大,看看我那个Debug 的单步

为什么一下就执行了2行?感觉好奇怪,存储器也没看到=0A和50啊
回复

使用道具 举报 送花

  • 打卡等级:常住居民III
  • 打卡总天数:182
  • 最近打卡:2026-05-29 21:11:04
已绑定手机

25

主题

2627

回帖

3300

积分

论坛元老

积分
3300
发表于 2025-11-9 19:03:17 | 显示全部楼层

谢谢大佬!
回复

使用道具 举报 送花

  • 打卡等级:常住居民III
  • 打卡总天数:182
  • 最近打卡:2026-05-29 21:11:04
已绑定手机

25

主题

2627

回帖

3300

积分

论坛元老

积分
3300
发表于 2025-11-10 08:35:32 | 显示全部楼层
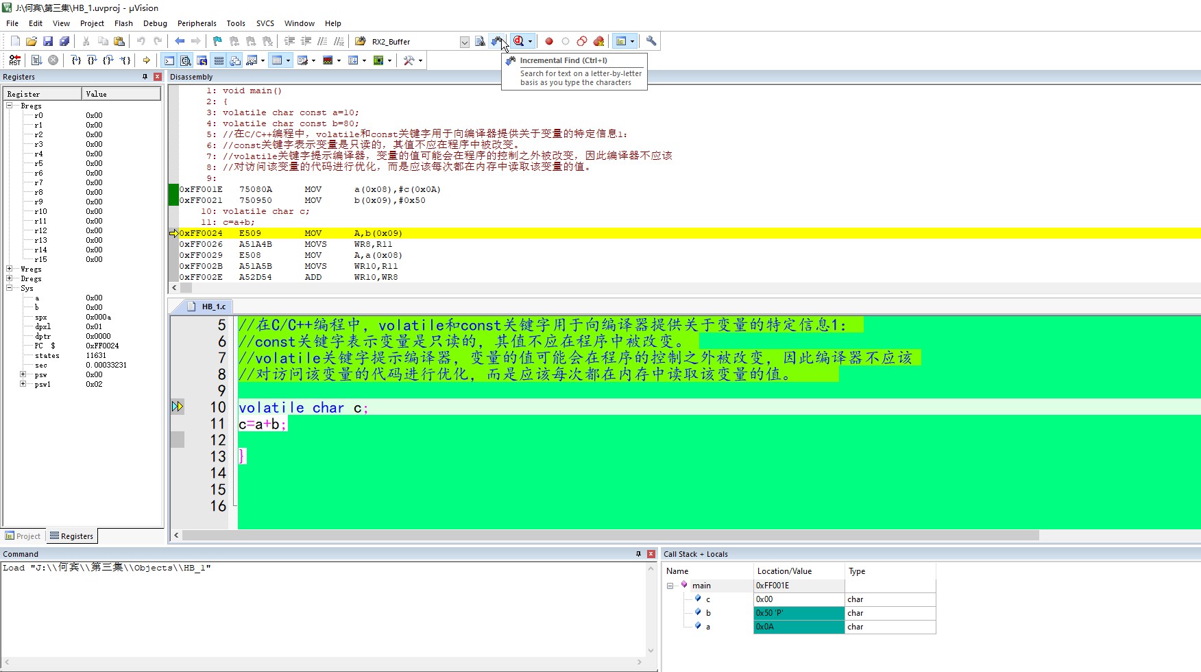
进入本课程的第三集:

还是老问题:

为什么何老师在C251编译器中用反汇编可以单步执行:

但我一按单步执行的按钮,实际是马上执行到了第三行?

并且在BREGS基址寄存器(Base Registers)里也不像何老师那样,可以看到a 和b 的值?

难道是C251的版本不一样,反汇编的结果也不一样?还是不同的PC硬件结构不同造成的?




截图202511100826173561.jpg
截图202511100827582952.jpg
回复

使用道具 举报 送花

  • 打卡等级:常住居民III
  • 打卡总天数:182
  • 最近打卡:2026-05-29 21:11:04
已绑定手机

25

主题

2627

回帖

3300

积分

论坛元老

积分
3300
发表于 2025-11-10 09:00:32 | 显示全部楼层
并且执行完2行后(我加了断点),寄存器中没有反应出变量a 和b的值,



在堆栈中可以看到:


截图202511100900244879.jpg
回复

使用道具 举报 送花

  • 打卡等级:常住居民III
  • 打卡总天数:182
  • 最近打卡:2026-05-29 21:11:04
已绑定手机

25

主题

2627

回帖

3300

积分

论坛元老

积分
3300
发表于 2025-11-10 09:11:23 | 显示全部楼层
为甚本地变量可以看到a,b
而寄存器中没有反应出来?


我现在遇到的麻烦是同样的C语言源程序,我的251反汇编,和何老师的不一样,也不知道是怎么回事?
回复

使用道具 举报 送花

您需要登录后才可以回帖 登录 | 立即注册

本版积分规则

QQ|手机版|深圳国芯人工智能有限公司 ( 粤ICP备2022108929号-2 )

GMT+8, 2026-5-30 04:45 , Processed in 0.130164 second(s), 85 queries .

Powered by Discuz! X3.5

© 2001-2026 Discuz! Team.

快速回复 返回顶部 返回列表