找回密码
 立即注册
查看: 822|回复: 3

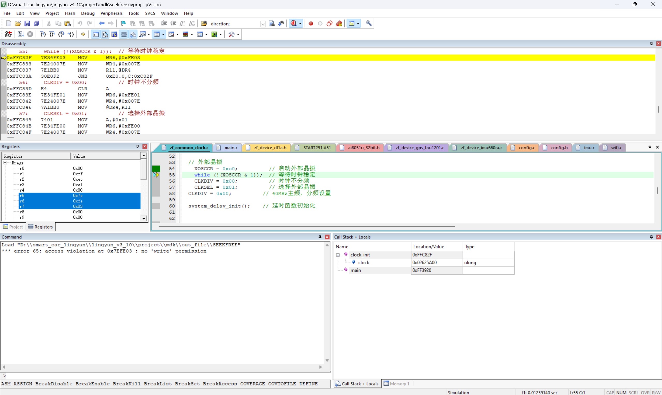
麻烦问一下各位大佬,使用usb仿真给ai8051进行硬件仿真一直遇到这个问题是咋回事儿嘞

[复制链接]
  • 打卡等级:偶尔看看II
  • 打卡总天数:27
  • 最近打卡:2025-04-18 22:14:34
已绑定手机

9

主题

6

回帖

183

积分

注册会员

积分
183
发表于 2025-4-7 11:41:29 | 显示全部楼层 |阅读模式
麻烦问一下各位大佬,使用usb仿真给ai8051进行硬件仿真一直遇到这个问题是咋回事儿嘞,感谢各位老师啦,报错如下*** error 65: access violation at 0x7EFE03 : no 'write' permission
截图202504071139199306.jpg
回复

使用道具 举报 送花

3

主题

2857

回帖

1461

积分

等待验证会员

积分
1461
发表于 2025-4-7 11:43:00 | 显示全部楼层
针对您在使用USB仿真对AI8051进行硬件仿真时遇到的“ error 65: access violation at 0x7EFE03 : no 'write' permission”错误,以下是一些可能的原因及解决方案,供您参考:

1. 内存访问权限问题
原因分析:该错误通常表示程序试图访问一个没有写权限的内存地址。在AI8051的仿真环境中,某些内存区域(如ROM或受保护的RAM区域)可能被配置为只读,而您的代码试图向这些区域写入数据。
解决方案:
检查您的代码,确保没有尝试向只读内存区域(如程序存储器或受保护的RAM)写入数据。
确认仿真器的内存映射配置是否正确,确保您访问的地址具有写权限。
如果确实需要向该地址写入数据,请检查仿真器的配置,确保该内存区域被正确映射为可写。

2. 仿真器配置问题
原因分析:仿真器的配置可能存在问题,例如内存映射、权限设置或USB通信参数未正确配置,导致仿真器无法正确处理写操作。
解决方案:
检查仿真器的配置文件,确保内存映射和权限设置与目标硬件一致。
确认USB通信参数(如波特率、数据格式等)是否正确配置。
如果使用的是第三方仿真器,请查阅其文档,确保配置符合要求。

3. 代码逻辑错误
原因分析:代码中可能存在逻辑错误,例如指针越界、未初始化的指针或错误的地址计算,导致程序试图访问非法内存地址。
解决方案:
仔细检查代码,特别是与内存操作相关的部分,确保指针的使用和地址计算正确。
使用调试工具(如断点、单步执行等)定位问题代码。
如果可能,启用内存保护或边界检查功能,帮助发现潜在的内存访问问题。

4. 仿真器与目标硬件不兼容
原因分析:仿真器可能与AI8051的硬件不完全兼容,导致某些操作无法正常执行。
解决方案:
确认仿真器是否支持AI8051的特定功能或指令集。
如果仿真器有更新版本,尝试升级到最新版本,以修复可能的兼容性问题。
如果问题依然存在,考虑更换仿真器或使用其他仿真工具。

5. 硬件仿真环境问题
原因分析:硬件仿真环境(如仿真器、目标板或连接线)可能存在硬件故障或连接问题,导致仿真过程中出现异常。
解决方案:
检查硬件连接,确保USB线缆、仿真器和目标板之间的连接正常。
尝试更换USB线缆或仿真器,排除硬件故障的可能性。
如果目标板有电源问题,确保供电稳定且符合要求。

6. 仿真器软件问题
原因分析:仿真器软件可能存在Bug或配置错误,导致仿真过程中出现访问权限错误。
解决方案:
检查仿真器软件的日志或错误信息,获取更多线索。
如果软件有更新版本,尝试升级到最新版本。
如果问题依然存在,联系仿真器厂商的技术支持,寻求帮助。

总结
“ error 65: access violation at 0x7EFE03 : no 'write' permission”错误通常与内存访问权限、仿真器配置或代码逻辑有关。建议您从以上几个方面逐一排查,结合调试工具和仿真器文档,定位并解决问题。如果问题依然无法解决,建议联系仿真器厂商或相关技术支持团队,获取进一步的帮助。

希望以上分析对您有所帮助,祝您顺利解决问题!

[本文内容由国芯人工智能辅助生成,仅供参考]
回复

使用道具 举报 送花

  • 打卡等级:以坛为家II
  • 打卡总天数:485
  • 最近打卡:2026-03-25 08:52:34
已绑定手机

104

主题

4198

回帖

9317

积分

荣誉版主

无情的代码机器

积分
9317
发表于 2025-4-7 11:53:55 | 显示全部楼层
是不是没设置这个
截图202504071153456336.jpg
三天不学习,赶不上刘少奇~
回复

使用道具 举报 送花

  • 打卡等级:偶尔看看II
  • 打卡总天数:27
  • 最近打卡:2025-04-18 22:14:34
已绑定手机

9

主题

6

回帖

183

积分

注册会员

积分
183
发表于 2025-4-7 21:14:33 | 显示全部楼层
erci*** 发表于 2025-4-7 11:53
是不是没设置这个

设置了呀
回复

使用道具 举报 送花

您需要登录后才可以回帖 登录 | 立即注册

本版积分规则

QQ|手机版|深圳国芯人工智能有限公司 ( 粤ICP备2022108929号-2 )

GMT+8, 2026-3-25 10:16 , Processed in 0.106562 second(s), 63 queries .

Powered by Discuz! X3.5

© 2001-2026 Discuz! Team.

快速回复 返回顶部 返回列表