找回密码
 立即注册
查看: 1722|回复: 30

仿真变量显示错误 | STC-ISP V6.96A 版已解决

[复制链接]
  • 打卡等级:偶尔看看I
  • 打卡总天数:17
  • 最近打卡:2025-09-16 09:37:04
已绑定手机

4

主题

42

回帖

252

积分

中级会员

积分
252
发表于 2025-4-3 13:07:28 来自手机 | 显示全部楼层 |阅读模式
本人在32g仿真时,变量读出的数值和实际不符,
不知什么原因,请高手帮助
IMG_20250403_130005_edit_876851665066723.jpg
18621132055汪

IMG_20250403_130142_edit_876895141680258.jpg
回复

使用道具 举报 送花

  • 打卡等级:以坛为家I
  • 打卡总天数:223
  • 最近打卡:2025-10-30 18:32:37

792

主题

1万

回帖

2万

积分

管理员

积分
20149
发表于 2025-8-20 09:41:11 | 显示全部楼层
回复

使用道具 举报 送花

3

主题

1849

回帖

546

积分

等待验证会员

积分
546
发表于 2025-4-3 13:08:00 | 显示全部楼层
尊敬的用户汪先生,

关于您在32g仿真过程中遇到的变量显示错误问题,我们理解这可能对您的项目进展造成了困扰。以下是一些可能的原因及相应的解决方案,希望能帮助您找到问题的根源并解决它。

1. 仿真环境配置问题
原因分析:仿真环境的配置可能未正确设置,导致变量读取时出现偏差。例如,仿真器的精度设置、内存分配、时钟频率等参数可能未与实际硬件匹配。
解决方案:请检查仿真器的配置文件,确保所有参数设置正确。特别是时钟频率、内存大小、数据总线宽度等关键参数,应与实际硬件一致。如果使用的是第三方仿真工具,建议查阅其用户手册,确认配置无误。

2. 变量类型与存储格式不匹配
原因分析:在仿真过程中,变量的类型(如整型、浮点型、指针等)可能与其在硬件中的实际存储格式不匹配,导致读取时出现错误。
解决方案:请确认变量的类型定义是否与硬件中的存储格式一致。例如,如果硬件中使用的是16位整型,而仿真器中定义为32位整型,可能会导致数据读取错误。建议检查变量的声明和定义,确保其类型与硬件一致。

3. 仿真器与硬件接口不一致
原因分析:仿真器与硬件之间的接口可能存在不一致,导致数据传输时出现错误。例如,仿真器可能使用了不同的数据总线宽度或不同的数据传输协议。
解决方案:请检查仿真器与硬件之间的接口配置,确保数据总线宽度、传输协议等参数一致。如果可能,建议使用硬件仿真器(如FPGA仿真器)进行验证,以确保仿真环境与硬件完全一致。

4. 仿真器版本或工具链问题
原因分析:仿真器或工具链的版本可能存在bug,导致变量读取错误。特别是对于较新的硬件平台,仿真器可能尚未完全支持。
解决方案:请确认您使用的仿真器和工具链是否为最新版本。如果问题依然存在,建议联系仿真器或工具链的供应商,获取技术支持或更新补丁。

5. 仿真过程中的时序问题
原因分析:仿真过程中可能存在时序问题,导致变量在读取时尚未更新或已过时。例如,仿真器的时钟信号可能未与实际硬件同步。
解决方案:请检查仿真器的时钟信号设置,确保其与实际硬件同步。如果可能,建议在仿真过程中添加时序检查点,确保变量在读取时已正确更新。

6. 硬件设计或固件问题
原因分析:硬件设计或固件可能存在缺陷,导致变量在读取时出现错误。例如,硬件中的存储器可能未正确初始化,或固件中的变量处理逻辑存在错误。
解决方案:请检查硬件设计和固件代码,确保存储器已正确初始化,变量处理逻辑无误。如果可能,建议使用硬件调试工具(如逻辑分析仪)进行验证,确保硬件和固件工作正常。

7. 仿真器与调试工具冲突
原因分析:仿真器与调试工具之间可能存在冲突,导致变量读取错误。例如,调试工具可能干扰了仿真器的正常运行。
解决方案:请尝试在仿真过程中关闭调试工具,或使用仿真器自带的调试功能,确保两者之间没有冲突。

8. 仿真器资源不足
原因分析:仿真器可能由于资源不足(如内存、计算能力等)导致变量读取错误。特别是在处理大规模数据时,仿真器可能无法正确模拟硬件行为。
解决方案:请检查仿真器的资源使用情况,确保其有足够的内存和计算能力。如果资源不足,建议优化仿真模型,减少不必要的计算或数据存储。

9. 仿真器与操作系统兼容性问题
原因分析:仿真器可能与操作系统存在兼容性问题,导致变量读取错误。例如,某些仿真器在特定操作系统版本下可能无法正常工作。
解决方案:请确认仿真器与操作系统的兼容性,确保其支持当前的操作系统版本。如果问题依然存在,建议在兼容的操作系统环境下进行仿真。

10. 仿真器与硬件平台不匹配
原因分析:仿真器可能未完全支持您使用的硬件平台,导致变量读取错误。例如,仿真器可能未正确模拟硬件中的某些特殊功能或寄存器。
解决方案:请确认仿真器是否支持您使用的硬件平台。如果问题依然存在,建议联系仿真器供应商,获取针对该硬件平台的仿真模型或补丁。

总结
以上是一些可能导致变量显示错误的原因及相应的解决方案。建议您根据实际情况逐一排查,找到问题的根源并解决它。如果问题依然存在,建议联系仿真器或硬件供应商,获取进一步的技术支持。

希望这些建议能帮助您解决问题。如有其他疑问,欢迎随时联系。

此致  
敬礼  
国芯人工智能团队

[本文内容由国芯人工智能辅助生成,仅供参考]
回复

使用道具 举报 送花

  • 打卡等级:偶尔看看I
  • 打卡总天数:17
  • 最近打卡:2025-09-16 09:37:04
已绑定手机

4

主题

42

回帖

252

积分

中级会员

积分
252
发表于 2025-4-3 13:22:17 | 显示全部楼层
32G 的仿真一直以来没有问题,
大概用了一年多的时间,只是最近升级以后,突然发现变量读出不一致,
但编译出来的程序运行正常,因为应用产品已经批量生产,
所以希望尽量找出问题的关键点,否则真的心里发毛!!
回复

使用道具 举报 送花

  • 打卡等级:以坛为家I
  • 打卡总天数:215
  • 最近打卡:2025-10-30 10:24:20

83

主题

6817

回帖

1万

积分

超级版主

积分
14618
发表于 2025-4-3 15:11:32 | 显示全部楼层
MCU返回的数据是正确的,可以在RAM窗口中看到,但是KEIL将这些数据与变量名连接时,再复杂的数据结构中可能会出错,应该是KEIL的BUG。
回复

使用道具 举报 送花

  • 打卡等级:偶尔看看I
  • 打卡总天数:17
  • 最近打卡:2025-09-16 09:37:04
已绑定手机

4

主题

42

回帖

252

积分

中级会员

积分
252
发表于 2025-4-3 15:30:46 | 显示全部楼层
梁*** 发表于 2025-4-3 15:11
MCU返回的数据是正确的,可以在RAM窗口中看到,但是KEIL将这些数据与变量名连接时,再复杂的数据结构中可能 ...

梁工:
通过刚才的电话交谈,我突然想到可能是由于定义的变量太多,使得keil 做读通讯时溢出,而产生显示错误。你们工程 师,可以试验一下,将变量减少(增加),到一定的程度,显示的错误就消失了(或出现)。我这个应用加起来可能有接近500字节的变量,做到心中有数。
我是STC的粉丝,祝你们成功!
回复

使用道具 举报 送花

  • 打卡等级:偶尔看看I
  • 打卡总天数:17
  • 最近打卡:2025-09-16 09:37:04
已绑定手机

4

主题

42

回帖

252

积分

中级会员

积分
252
发表于 2025-4-3 16:36:44 | 显示全部楼层
梁工:
6.95A 没有问题, 现在是6.95J; 在A-J 中间的一个版本出的问题; 可把B-F版本发我,我来测试,找到问题版本。

点评

已经将各个版本发给您,烦请测试,非常感谢!  详情 回复 发表于 2025-4-3 17:15
回复

使用道具 举报 送花

  • 打卡等级:以坛为家I
  • 打卡总天数:215
  • 最近打卡:2025-10-30 10:24:20

83

主题

6817

回帖

1万

积分

超级版主

积分
14618
发表于 2025-4-3 17:15:10 | 显示全部楼层
老*** 发表于 2025-4-3 16:36
梁工:
6.95A 没有问题, 现在是6.95J; 在A-J 中间的一个版本出的问题; 可把B-F版本发我,我来测试,找到 ...

已经将各个版本发给您,烦请测试,非常感谢!
回复

使用道具 举报 送花

  • 打卡等级:偶尔看看I
  • 打卡总天数:17
  • 最近打卡:2025-09-16 09:37:04
已绑定手机

4

主题

42

回帖

252

积分

中级会员

积分
252
发表于 2025-4-3 18:46:47 来自手机 | 显示全部楼层
使用C版的ISP没有问题,
IMG_20250403_175352_edit_880593081313027.jpg
IMG_20250403_175440_edit_880634015096875.jpg
对比上面两个图就会明白
回复

使用道具 举报 送花

  • 打卡等级:偶尔看看I
  • 打卡总天数:17
  • 最近打卡:2025-09-16 09:37:04
已绑定手机

4

主题

42

回帖

252

积分

中级会员

积分
252
发表于 2025-8-8 08:31:43 | 显示全部楼层
现将简化的测试程序上传请高手指教! 工控盒模块.rar (1.84 MB, 下载次数: 47)

工控盒模块.rar

1.84 MB, 下载次数: 45

工控盒模块.rar

1.84 MB, 下载次数: 44

回复

使用道具 举报 送花

  • 打卡等级:以坛为家II
  • 打卡总天数:543
  • 最近打卡:2025-10-30 09:13:58
已绑定手机

48

主题

2299

回帖

8104

积分

论坛元老

积分
8104
发表于 2025-8-12 10:35:33 | 显示全部楼层
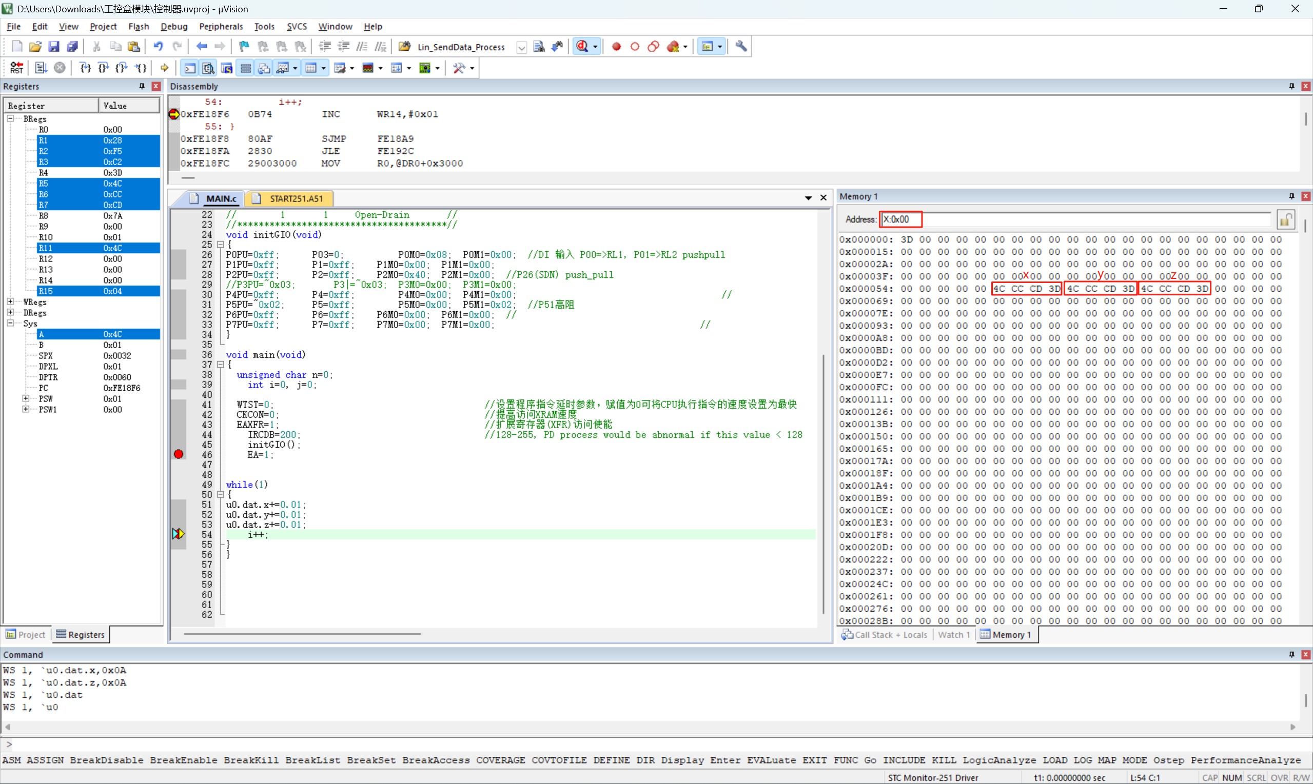
仿真真实的变量可在Memory窗口查看:
截图202508121035029798.jpg
回复

使用道具 举报 送花

您需要登录后才可以回帖 登录 | 立即注册

本版积分规则

QQ|手机版|深圳国芯人工智能有限公司 ( 粤ICP备2022108929号-2 )

GMT+8, 2025-10-31 00:37 , Processed in 0.142023 second(s), 117 queries .

Powered by Discuz! X3.5

© 2001-2025 Discuz! Team.

快速回复 返回顶部 返回列表